Workbench 사용법

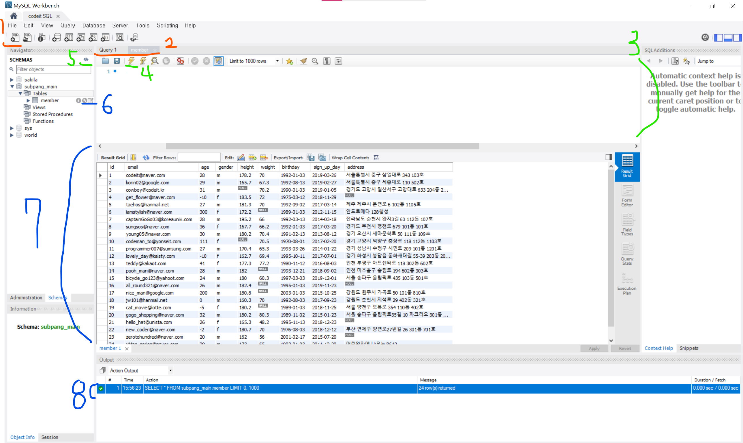
1. 쿼리 창 생성 아이콘
1번 아이콘을 클릭하면 3번과 같이 SQL 문을 쓸 수 있는 SQL 에디터(쿼리 창) 탭을 새로 열 수 있습니다. 새로 열 때마다 2번인 쿼리 창 탭의 개수가 늘어나게 된다.
2. 쿼리 창 탭
쿼리 창 생성 아이콘을 누를때마다 탭의 개수가 늘어나게 된다.
3. 쿼리 창
SQL 문을 입력할 수 있는 공간이다.
4. SQL 문 실행 아이콘
쿼리창에 입력한 SQL 문을 실행시켜 준다. 매번 SQL 문을 실행할 때마다 이 아이콘을 클릭해주면 된다. 단축키로 사용하고 싶으면 'Shift + 커멘드(윈도우는 컨트롤) + 엔터'를 치면 된다.
5. 새로 고침 아이콘
데이터베이스를 새로 생성하거나, 데이터베이스에 테이블을 새로 추가했을 때 새로고침 버튼을 눌러야 그것을 확인할 수 있다.
6. 테이블 조회 아이콘
두개의 아이콘이 있다
- 왼쪽의 스패너 모양 아이콘은 해당 테이블의 칼럼과 각 칼럼의 데이터 타입 등을 볼 수 있게 해주는 아이콘이다.
- 오른쪽의 표 모양의 아이콘은 테이블의 전체 row를 조회 할 수 있게 해주는 아이콘이다.
7. SQL 문으로 테이블의 데이터를 조회했을 떄 그 조회 결과가 출력되는 영역이다.
8. SQL 문을 실행했을 떄, 실행이 잘 되었는지 등에 관한 정보를 보여주는 영역이다. 가장 왼쪽에 초록불이 떠있으면 SQL문이 정상 실행되었다는 뜻이다. 하지만 빨간불이 떠있다면 SQL 문 실행이 실패했다는 뜻이다. 그 이유(에러 메시지)도 이 영역의 Response 탭에서 확인할 수 있다.
'데이터베이스' 카테고리의 다른 글
| 데이터베이스 정리 6 - 여러가지 조건 방법 (0) | 2021.08.21 |
|---|---|
| 데이터베이스 정리 5 - SQL문 작성 (0) | 2021.08.21 |
| 데이터 베이스 정리 3 - Primary Key 설정하기 (0) | 2021.08.18 |
| 데이터베이스 정리 2 - CSV 파일로 테이블 생성하기 (0) | 2021.08.18 |
| 데이터베이스 1 - 데이터베이스 생성하기 (0) | 2021.08.18 |